Evacuatieplan actualiseren
Als je een wijziging wilt aanbrengen in een bestaand evacuatieplan, volg je de onderstaande stappen.
Aanpassingen doorvoeren
Om wijzigingen aan een evacuatieplan aan te brengen door nieuwe objecten uit de bibliotheek toe te voegen, moeten deze eerst worden toegevoegd op het verdiepingsplan. Pas daarna kunnen ze correct worden weergegeven in het evacuatieplan, omdat directe aanpassingen op het evacuatieplan zelf niet mogelijk zijn.
In dit voorbeeld voegen we een nieuw blustoestel uit de bibliotheek toe aan het verdiepingsplan.
Layout van evacuatieplan bijwerken
Om het evacuatieplan van de verdieping bij te werken, moet je de layout van het plan opnieuw aanmaken. Volg deze stappen:
- Selecteer het icoon van het plan.
- Klik met de rechtermuisknop op het icoon.
- Kies de optie Layout aanmaken.
Tip
Je kunt ook de sneltoets U gebruiken nadat je het icoon hebt geselecteerd.
Het plan wordt geopend in een nieuw venster. Je ziet dat het nieuwe blustoestel is toegevoegd. Ook is de rest van de layout op het plan behouden gebleven, zoals de uitlijning van de iconen en de posities van de labels.
Layout herstellen
Indien er foutieve wijzigingen zijn aangebracht in het evacuatieplan en u het wilt herstellen naar de oorspronkelijke staat zonder de gemaakte aanpassingen aan de layout (zoals de uitlijning van iconen en de posities van labels). Volg dan deze stappen:
- Selecteer het icoon van het plan.
- Klik met de rechtermuisknop op het icoon.
- Kies de optie Layout herstellen.
In dit voorbeeld is te zien dat het plan is hersteld, aangezien de iconen niet correct zijn uitgelijnd en opnieuw overlappen (gele randen). Daarnaast is het label van U bevindt zich hier niet langer netjes gepositioneerd.
Layout rechthoek herstellen
Je kunt ook de layout rechthoek herstellen, waarbij de grijze kader wordt teruggebracht naar zijn oorspronkelijke grootte, waardoor het volledige plan weer standaard wordt weergegeven. Volg hiervoor deze stappen:
- Selecteer het icoon van het plan.
- Klik met de rechtermuisknop op het icoon.
- Kies de optie Layout rechthoek herstellen.
In dit voorbeeld zie je de situatie vóór en na het volgen van de bovenstaande stappen:
Rapport opnieuw genereren
Nadat het evacuatieplan is bijgewerkt, kun je het rapport hergenereren.
Indien de knop Rapport maken zichtbaar is in de werkbalk van het bijgewerkte evacuatieplan, kan je hierop klikken om het rapport opnieuw te genereren en wordt er nog enkel gevraagd waar je het rapport wil bewaren.
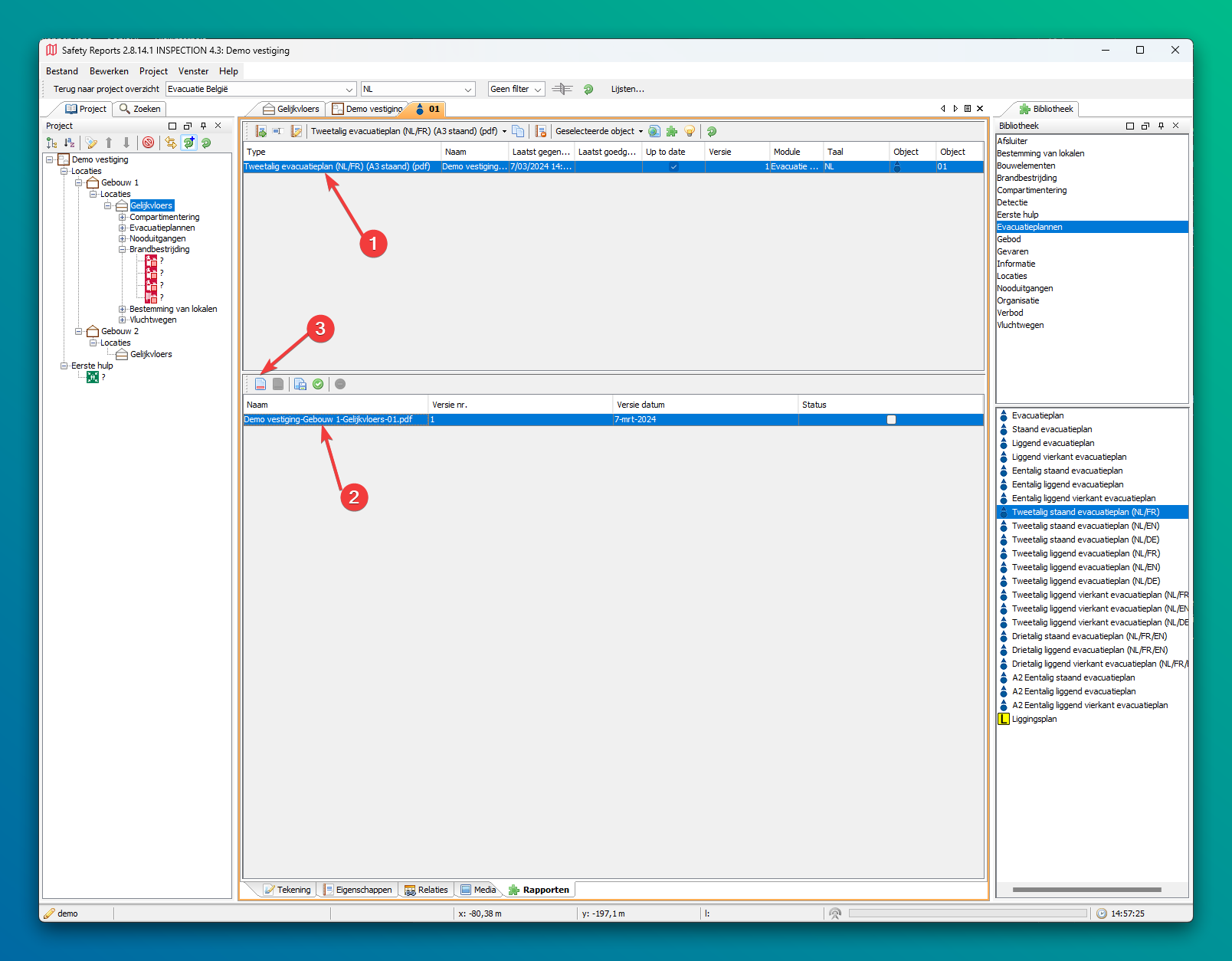
Als de knop Rapport maken niet zichtbaar is in de werkbalk, ga ja naar het tabblad Rapporten van het bijgewerkte evacuatieplan en volg je deze stappen:
- Selecteer het gewenste rapport bovenaan.
- Klik bovenaan op de knop Rapport hergenereren.
- Er verschijnt een dialoogvenster Bewaren met een voorgestelde folder.
- Kies de gewenste opslaglocatie en klik vervolgens op Save.
Rapport openen of downloaden
Indien de knop Rapport downloaden zichtbaar is in de werkbalk, kan je erop klikken om het laatst gemaakte rapport te downloaden.
Als de knop Rapport downloaden niet zichtbaar is in de werkbalk, kun je het nieuw gegenereerde rapport op de volgende manier openen of downloaden:
- Selecteer het gewenste rapport bovenaan.
- Kies de laatste versie onderaan.
- Klik op Download om het rapport op te slaan.
Het resultaat
Het eindresultaat is een PDF-bestand met:
- Het bijgewerkte plan
- Een legende
- De nodige instructies









